Architecture

From a standalone ground stations to worldwide networks and everything in between - our Monitoring & Control and Network Management software covers all the different applications. The flexible architecture smoothly scales from a single server to a company wide network, from a dozen device to thousands devices distributed on different locations.

Please find below three examples how you can build your network management solution with the sat-nms MNC system.

 

Standalone M&C

standalone M&C system
  • all-in-one server runs all services
  • monitors and controls all equipment
  • serves web client to users
  • in a ground station or on vehicles

Teleport M&C

M&C systems for teleport
  • one MNC server per uplink
  • load sharing between MNC servers to handle hundreds devices
  • easy maintenance and update of each uplink
  • one Central server for database and web access
  • for medium to big size teleports with high demands on availability

Network Management

Network Management System
  • worldwide distributed MNC servers
  • MNC servers are on the edge, near to the controlled equipment
  • one Central server at the headquarter for databases and operator access
  • but local control at each site also possible
  • remote connection via any kind of TCP/IP network (VPN or Leased Line)

To find the architecture which match best to your requirements please contact us

Redundancy Options

Central server and MNC server redundancy

Several redundancy options are available for the all services:

  • MNC server 1+1 redundancy with automatic synchronization and fail-over
  • Central server redundancy with servers running permanently side by side
  • Database replication on PostgreSQL primary and standby servers

The backup servers can be located in different locations to achieve geo-redundancy.

Depending on selected architecture and your availability requirements different levels of redundancy are possible. The current state and the redundancy settings are integrated in the sat-nms web client.

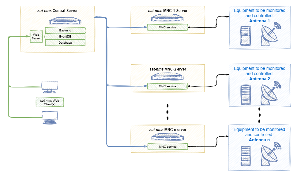
Software services overview

System Status Page sat-nms web client

Functionality of the Monitoring and Control and Network Management software is separated into different services. This increases maintainability and scalability, allows virtualization or containerization and load balancing compared to a monolithic software packages. Using well-established open source products for standard task increase the stability and security of the overall system. The following services are running on the servers:

MNC service

  • running drivers and logical devices
  • connects to the equipment
  • provides application logic like N+1 protection switching, uplink power control, channel and satellite management

Backend service

  • aggregates data from all MNC service
  • provide REST-API for web client and 3rd party interface (northbound)
  • manages users, groups and access privileges
  • responsible for MNC service automatic fail-over

EventDB service

  • optimized built-in database for storing events
  • MNC and backend service deliver events one or more EventDBs
  • Web client fetches event reports for the operators

SatDB service

  • PostgreSQL cluster for storing settings and application data
  • Used by different modules: Channels, Streamkeys, Satellites, User settings
  • Web client fetches event reports for the operators

Web server and Reverse proxy

  • Interface for the sat-nms Web clients
  • serves the web application and provides HTTPS access
  • redirects for example API calls to backend server

Networking

Network structure

Networks connecting the software modules of the sat-nms MNC system among each other as well as the equipment to be monitored & controlled with the system.

Each of these network objects requires different functionality and has different security requirements. Therefore, it is very helpful that all our software modules can operate seamlessly in separate networks. This allows you, for example, to isolate legacy systems and devices and effectively separate production and client networks.

The diagram explains how to conveniently separate equipment, intercom between servers, and user access using two network cards in each server.